Predkontovanie a párovanie platieb prostredníctvom importovaného XML výpisu je možné v module podvojné účtovníctvo.
Pri importe výpisov z HB je potrebné mať správne nastavený adresár na import výpisov z HB. Nastavenie adresára pre import výpisov je popísaný v článku parametre banky
Pred samotným importom výpisu je potrebné si skontrolovať v akom formáte bankový výpis banka poskytuje.
Príklad:
Úhrada preddavku na daň zo závislej činnosti za mesiac 12/2018 (DU Žilina) v sume 1 396,62€
PU - banka - výber banky - import výpisov z HB

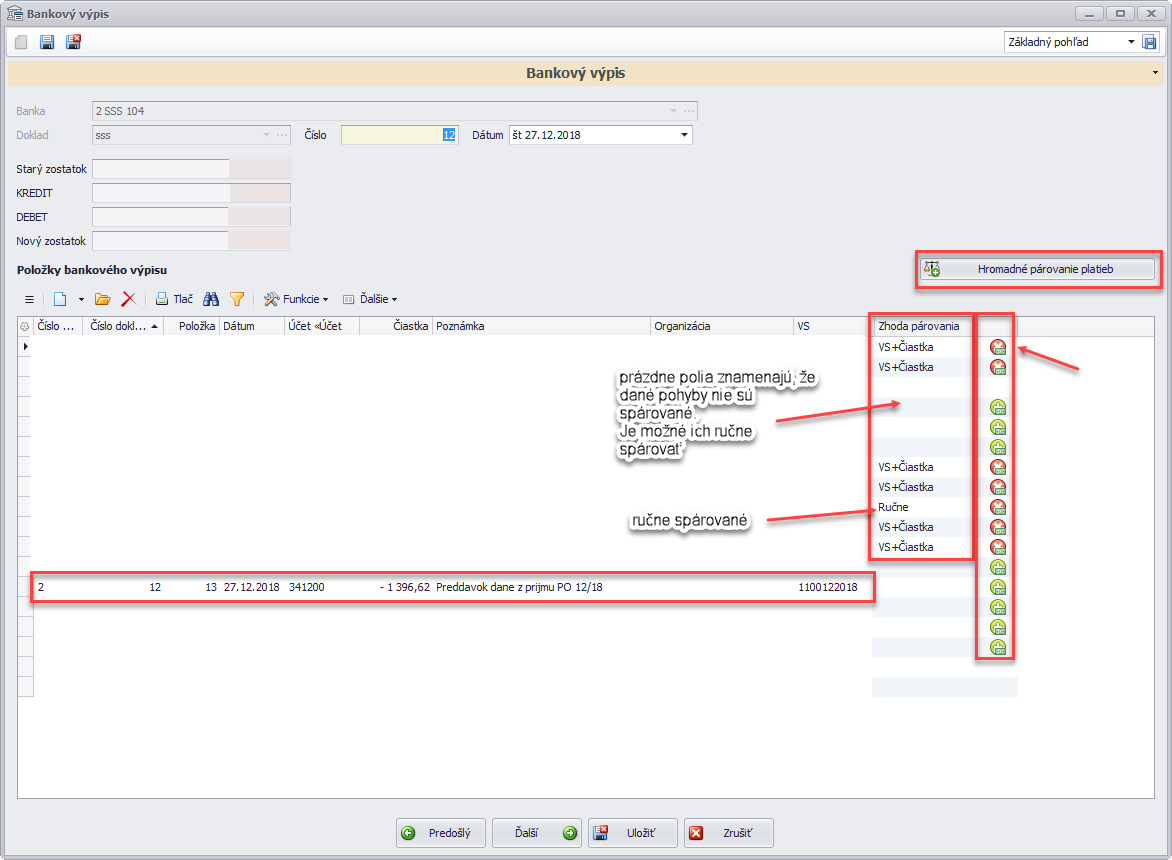
Po importe výpisu z HB sa natiahnu rôzne pohyby na účte. Je potrebné si zadať hromadné párovanie platieb.
Hromadné párovanie spáruje platby podľa VS a čiastky v salde. Toto párovanie sa zobrazí červeným X za stĺpcom zhoda párovania. V tomto prípade je možné vymazať úhradu a priradiť k inej platbe.
Párovanie platieb podľa textu
Pri texte na položke výpisu je možné nastaviť text podľa, ktorého sa budú platby párovať. Ak sa zadá text: Zilina Daň zo ZČ* - znamená, že platbu bude párovať podľa tohto textu po hviezdičku. Program ponúkne všetky možnosti s týmto textom aj s iným textom za hviezdičkou. V tomto prípade ponúkne možnosť Zilina Daň zo ZČ 12/2018.
0 Príspevky